9.17.104
Hotfix build release date: 27 March 2019
Full winIDEA version: 9.17.104.0.88556
Software
Profiler
Interval statistics
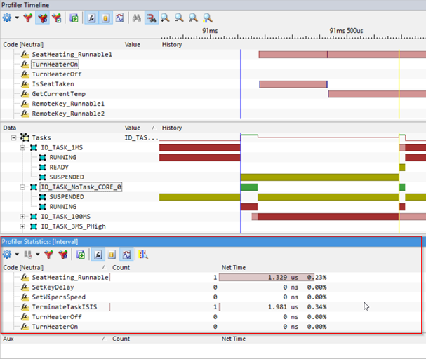
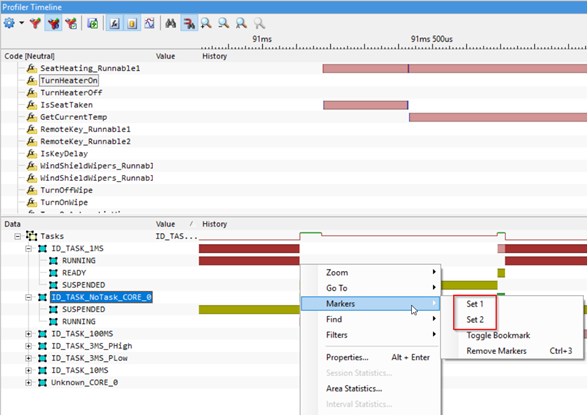
Added new functionality, where timing statistics between two markers is shown.
|
In Context menu set Markers 1 and 2 |
|
After setting both markers, select Interval statistics.. in Context menu. |
|
Interval profiler statistics window is automatically opened.
à Arbitrary number of Interval statistics windows can be opened, renamed by right clicking on the window and exported.
|
CPU Support
Cortex
CPU variant search in Hardware / Emulation options is now incremental. Type in space-separated parts of device name and the available list will adjust.

ZYNQ UltraScale+
Default Connect script added. It starts RPU in Split mode by default when R core is chosen as boot core in JTAG boot mode.
Removed Hardware / CPU options / SOC Advanced tab.
Previous |
Current |
|
|
RTOS
Sciopta
Implemented new version of Sciopta RTOS plugin